Technical Description¶
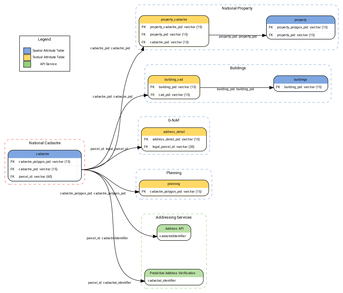
Cadastre is created through processing cadastral data sourced from Australia’s States and Territories. Source attributes are mapped and standardised to provide a coherent definition across the jurisdiction supplies, with associated geometry being cleaned and processed to output a topologically consistent layer of Australia’s cadastral boundaries at a national scale. Additional attributes and geometry have been generated and integrated by Geoscape to support the jurisdictional information as well as to provide convenience in the use and representation of the dataset.
Cadastre is updated and released regularly and has integrated relationships with other Geoscape Products. Further information regarding attributes, quality, coverage and product release details are outlined below.
Linkages¶
Cadastre is integrated with the following Geoscape products:
G-NAF
Property
Buildings
Planning
Addressing Services
The joins used to link to these products are shown below, with attributes used in the joins described.
![digraph G {
rankdir="LR";
nodesep=1;
ranksep=2
fontname="ROBOTO" fontsize="10pt"
node [fontname="ROBOTO" fontsize="8pt"]
edge [fontname="ROBOTO" fontsize="8pt"]
subgraph cluster_cadastre { label="Cadastre"
graph[style="dashed,rounded" color="#EA6B66"]
cadastre [shape=plain
label=<<TABLE BGCOLOR="#7EA6E0"
BORDER="1"
CELLBORDER="0"
style="rounded"
CELLSPACING="0"
CELLPADDING="5">
<TR>
<TD COLSPAN="2">cadastre</TD>
</TR>
<TR>
<TD BGCOLOR="white" >PK</TD>
<TD BGCOLOR="white" ALIGN="LEFT" >cadastre_polygon_pid: varchar (15) </TD>
<TD BGCOLOR="white" ></TD>
</TR>
<TR>
<TD BGCOLOR="white" >FK</TD>
<TD BGCOLOR="white" ALIGN="LEFT" >cadastre_pid: varchar (15) </TD>
<TD BGCOLOR="white" PORT="A"></TD>
</TR>
<TR>
<TD BGCOLOR="white" >FK</TD>
<TD BGCOLOR="white" ALIGN="LEFT" >parcel_id: varchar (60) </TD>
<TD BGCOLOR="white" ></TD>
</TR>
</TABLE>>];
}
subgraph cluster_property { label="Property"
graph[style="dashed,rounded" color="#7EA6E0"]
property [shape=plain
label=<<TABLE BGCOLOR="#7EA6E0"
BORDER="1"
CELLBORDER="0"
style="rounded"
CELLSPACING="0"
CELLPADDING="5">
<TR>
<TD COLSPAN="2">property</TD>
</TR>
<TR>
<TD BGCOLOR="white" >PK</TD>
<TD BGCOLOR="white" ALIGN="LEFT" >property_polygon_pid: varchar (15) </TD>
</TR>
<TR>
<TD BGCOLOR="white" PORT="A">FK</TD>
<TD BGCOLOR="white" ALIGN="LEFT">property_pid: varchar (15) </TD>
</TR>
</TABLE>>];
property_cadastre [shape=plain
label=<<TABLE BGCOLOR="#FFD966"
BORDER="1"
CELLBORDER="0"
style="rounded"
CELLSPACING="0"
CELLPADDING="5">
<TR>
<TD COLSPAN="2">property_cadastre</TD>
</TR>
<TR>
<TD BGCOLOR="white" >PK</TD>
<TD BGCOLOR="white" ALIGN="LEFT" >property_cadastre_pid: varchar (15) </TD>
</TR>
<TR>
<TD BGCOLOR="white" >FK</TD>
<TD BGCOLOR="white" ALIGN="LEFT" PORT="B">property_pid: varchar (15) </TD>
</TR>
<TR>
<TD BGCOLOR="white" PORT="A">FK</TD>
<TD BGCOLOR="white" ALIGN="LEFT" >cadastre_pid: varchar (15) </TD>
</TR>
</TABLE>>];
}
subgraph cluster_building { label="Buildings"
graph[style="dashed,rounded" color="#7EA6E0"]
buildings [shape=plain
label=<<TABLE BGCOLOR="#7EA6E0"
BORDER="1"
CELLBORDER="0"
style="rounded"
CELLSPACING="0"
CELLPADDING="5">
<TR>
<TD COLSPAN="2">buildings</TD>
</TR>
<TR>
<TD BGCOLOR="white" PORT="A">PK</TD>
<TD BGCOLOR="white" ALIGN="LEFT" >building_pid: varchar (15) </TD>
</TR>
</TABLE>>];
building_cad [shape=plain
label=<<TABLE BGCOLOR="#FFD966"
BORDER="1"
CELLBORDER="0"
style="rounded"
CELLSPACING="0"
CELLPADDING="5">
<TR>
<TD COLSPAN="2">building_cad</TD>
</TR>
<TR>
<TD BGCOLOR="white" >PK</TD>
<TD BGCOLOR="white" ALIGN="LEFT" PORT="B">building_pid: varchar (15) </TD>
</TR>
<TR>
<TD BGCOLOR="white" PORT="A" >FK</TD>
<TD BGCOLOR="white" ALIGN="LEFT" >cad_pid: varchar (15) </TD>
</TR>
</TABLE>>];
}
subgraph cluster_address { label="G-NAF"
graph[style="dashed,rounded" color="#7EA6E0"]
address_detail [shape=plain
label=<<TABLE BGCOLOR="#FFD966"
BORDER="1"
CELLBORDER="0"
style="rounded"
CELLSPACING="0"
CELLPADDING="5">
<TR>
<TD COLSPAN="2">address_detail</TD>
</TR>
<TR>
<TD BGCOLOR="white" >PK</TD>
<TD BGCOLOR="white" ALIGN="LEFT" >address_detail_pid: varchar (15) </TD>
</TR>
<TR>
<TD BGCOLOR="white" PORT="A">FK</TD>
<TD BGCOLOR="white" ALIGN="LEFT" >legal_parcel_id: varchar (20) </TD>
</TR>
</TABLE>>];
}
subgraph cluster_planning { label="Planning"
graph[style="dashed,rounded" color="#7EA6E0"]
planning [shape=plain
label=<<TABLE BGCOLOR="#FFD966"
BORDER="1"
CELLBORDER="0"
style="rounded"
CELLSPACING="0"
CELLPADDING="5">
<TR>
<TD COLSPAN="2">planning</TD>
</TR>
<TR>
<TD BGCOLOR="white" PORT="A">PK</TD>
<TD BGCOLOR="white" ALIGN="LEFT" >cadastre_polygon_pid: varchar (15) </TD>
</TR>
</TABLE>>];
}
subgraph cluster_ADDRESS { label="Addressing Services"
graph[style="dashed,rounded" color="#97D077"]
address_api [shape=plain
label=<<TABLE
BGCOLOR="#B9E0A5"
BORDER="1"
CELLBORDER="0"
style="rounded"
CELLSPACING="0"
CELLPADDING="5">
<TR>
<TD> Address API </TD>
</TR>
<TR>
<TD BGCOLOR="white" PORT="A" ALIGN="LEFT" >cadastralIdentifier </TD>
</TR>
</TABLE>>];
predictive_api [shape=plain
label=<<TABLE
BGCOLOR="#B9E0A5"
BORDER="1"
CELLBORDER="0"
style="rounded"
CELLSPACING="0"
CELLPADDING="5">
<TR>
<TD> Predictive Address Verification </TD>
</TR>
<TR>
<TD BGCOLOR="white" PORT="A" ALIGN="LEFT" > cadastral_identifier </TD>
</TR>
</TABLE>>];
}
cadastre:A -> building_cad:A [headlabel="cadastre_pid: cadastre_pid " ]
building_cad:B -> buildings:A [taillabel=" building_pid: building_pid" ]
cadastre:A -> property_cadastre:A [headlabel="cadastre_pid: cadastre_pid " ]
property_cadastre:B -> property:A [taillabel=" property_pid: property_pid"]
cadastre:A -> address_detail:A [headlabel="parcel_id: legal_parcel_id "]
cadastre:A -> planning:A [headlabel="cadastre_polygon_pid: cadastre_polygon_pid "]
cadastre:A -> address_api:A [headlabel="parcel_id: cadastralIdentifier " ]
cadastre:A -> predictive_api:A [headlabel="parcel_id: cadastral_identifier "]
subgraph cluster_legend {
graph[style="" label="Legend" ]
legend [shape=plain
label=<<TABLE
CELLBORDER="0"
Border="0">
<TR>
<TD BGCOLOR="#7EA6E0" BORDER="1"> </TD>
<TD>Spatial Attribute Table</TD>
</TR>
<TR>
<TD BGCOLOR="#FFD966" BORDER="1"> </TD>
<TD>Textual Attribute Table</TD>
</TR>
<TR>
<TD BGCOLOR="#97D077" BORDER="1"> </TD>
<TD>API Service</TD>
</TR>
</TABLE>>]
}
legend = buildings
}](_images/graphviz-43b26e74996bf6fadff51a561b6da1ce68e295a9.png)
Attributes¶
Lot¶
The Lot attribute provides information that uniquely identifies the parcel within a plan.
Plan¶
The Plan attribute provides the legal plan information for a parcel as defined by the jurisdiction. Parcels can share a common plan number or alternatively not have one assigned. Where a plan value has not been assigned there may be source, feature or design reasons.
The ACT Government can provide multiple plans for Lot and Stratum parcels. Where this occurs, a single plan is consistently chosen based on a priority order: Deposited Plan (DP) > Miscellaneous Survey Plan (MS) > X Plan (X). Units plans (UP) are only assigned for Strata parcels. Roads have been assigned with null plan values.
Section¶
Section is an attribute provided by some States and Territories which will often be used in subdivisions where the plan is divided into parts (called sections). Sections enable a lot number to be repeated on a plan unique to each section. This generally occurs when a development relating to a plan is occurring in stages.
Parcel ID¶
The Parcel ID attribute provides a direct lookup for the parcel in the land registry of the associated State or Territory. The creation of Parcel IDs for each jurisdiction is described in the table below.
State |
Specific Area |
Jurisdiction Value |
Notes |
---|---|---|---|
ACT |
DISTRICT_SHORT + “/” + DIVISION_SHORT + “/” + SECTION + “/” + BLOCK + “/” + UNIT |
Derived from the following dataset:
|
|
DISTRICT_SHORT + “/” + DIVISION_SHORT + “/” + SECTION + “/” + BLOCK |
Derived from the following datasets:
|
||
DISTRICT_SHORT + “/” + DIVISION_SHORT + “//” |
Derived from the following datasets:
|
||
NSW |
For Plan Type of Deposited Plan where Section Number is not null: LOTNUMBER + “/” + SECTIONNUM + “/” + PLANNUMBER |
Derived from the following dataset:
|
|
For Plan Type of Deposited Plan where Section Number is null: LOTNUMBER + “/” + PLANNUMBER |
Derived from the following dataset:
|
||
For Plan Type of Strata Plan: LOTNUMBER + “/” + PLANLABEL |
Derived from the following dataset:
|
||
PLAN_LABEL |
Derived from the following datasets:
|
||
NT |
PAR_LOC + “/” + PAR_LTO + “/” + PAR_PAR + “/” + UNIT_NUMBER |
||
OT |
Christmas and |
PIPARCEL + “/” + LOT_NUMBER |
A substring is used to select the plan element from the PIPARCEL where applicable. |
Cocos Keeling Islands |
|||
Jervis Bay |
DISTRICT_SHORT + “/” + BLOCK |
||
Norfolk Island |
LOT + “/” + PORTION + “/” + SECTION |
||
QLD |
LOT + “/” + PLAN |
||
SA |
PLAN_T + “/” + PLAN + “/” + PARCEL_T + “/” + PARCEL |
||
TAS |
PLAN + “/” + LOT |
||
VIC |
SPI |
||
WA |
PIPARCEL + “/” + LOT_NUMBER |
A substring is used to select the plan element from the PIPARCEL where applicable. |
Where a land registry requires the input of separate values a "/"
has been used to delineate the fields.
Contributor ID¶
The Contributor ID is a jurisdiction provided identifier that can be used to link directly back to the source data. The associated attribute(s) in the jurisdiction source data for each State or Territory are found in the table below.
State |
Specific Area |
Jurisdiction Value |
Notes |
---|---|---|---|
ACT |
|
Links to the following datasets:
|
|
|
Links to the following datasets:
|
||
|
Links to the following dataset:
|
||
NSW |
|
||
NT |
|
Links to the following datasets:
|
|
|
Links to the following dataset:
|
||
OT |
Christmas and Cocos Keeling Islands |
|
|
Jervis Bay |
|
||
TAS |
|
||
VIC |
|
||
WA |
|
Source¶
The name of the State or Territory that the data was sourced from. If a supply did not provide a lot parcel representation associated with the parcels in a strata or stratum plan, then a parcel was generated by Geoscape Australia and assigned a Source value of 'Geoscape Australia'
. These records are always assigned a Parcel Type value of 'Lot'
and a Base Parcel value of 'Yes'
. These parcels are generated by Geoscape Australia to achieve a complete national visualisation of cadastral coverage.
Contributor Status¶
This attribute describes the lifecycle stage of a parcel. The Contributor Status is populated with the value provided by the supplier of the parcel, where this information is provided.
Title Status¶
The Title Status attribute provides an indication whether the parcel has been 'Titled'
or 'Not Titled'
in the jurisdiction’s Land Registry. This attribute is derived from either jurisdictional supplied Contributor Status values where provided, or from an assessment of the provided source tables for a jurisdiction.
OT (Norfolk Island, Cocos (Keeling) Islands and Christmas Island only), QLD, SA, TAS and WA can only have a Title Status of 'Titled'
. Finally, any Geoscape Australia source records will not be assigned a value and will be <null>.
Parcel Type¶
The Parcel Type attribute can contain values of either 'Lot', 'Strata', 'Stratum'
or 'Road'
.
Parcels with a Parcel Type of 'Lot'
are the most common form of parcels which are not specifically defined by any other Parcel Type.
The Parcel Type 'Strata'
indicates a horizontal or vertical subdivision of the plan.
The Parcel Type 'Stratum'
represents a volumetric or stratum plan, which indicates vertical restrictions relating to the parcel.
Road parcels are generally assigned as 'Road'
which includes but is not limited to roads, road intersections, road pathways, road corridors and crossings. The Northern Territory data does not include Road Parcel Type features, while South Australia does include a small number of Road Parcel Type features but there is generally low coverage of these Road parcels across the state.
Base Parcel¶
The Base Parcel attribute allows for a simple visualisation of cadastre coverage across all States and Territories without overlapping parcels. Only parcels with a Parcel Type of 'Lot'
that are not contained by another Lot parcel can be part of the base representation.
Strata Type¶
A Strata parcel can have a Strata Type of 'Vertical'
or 'Horizontal'
, or alternatively not have one assigned. Only Parcels with Parcel Type of 'Strata'
can have a Strata Type value assigned.
A 'Horizontal'
Strata Type indicates a horizontal configuration of the parcel within a plan, where different units do not sit on top of one another. Examples include dual occupancies (shared wall), separate dwellings on the same strata plan, and townhouses.
A 'Vertical'
Strata Type indicates a vertical configuration, with units or apartments that are above/below one another. Examples include high-rise apartment building or a unit blocks where there are multiple levels with different units present.
Total Strata Count¶
The Total Strata Count provides the sum of all unique Strata parcels associated with a particular 'Lot'
parcel. This attribute is only assigned to parcels with a Base Parcel value of 'Yes'
and counts parcels with the same Parcel ID as a single Strata (e.g. a unit and disconnected carpark).
There are conditions where Strata parcels do not contribute to the count. These include:
If a parcel is Common Property;
In Victoria: if a parcel is an accessory lot, reserve, proposed parcel and/or a parcel containing a donut hole(s)
In Western Australia, Cocos (Keeling) Islands and Christmas Island: Strata that does not have a unit entitlement; and
In South Australia: parcels that are underground.
Horizontal and Vertical Strata Count¶
The Horizontal and Vertical Strata Count attributes are populated for parcels with a Base Parcel value of 'Yes'
where horizontal and vertical Strata can be distinguished, following the same inclusion logic as described in Total Strata Count above.
Area¶
The area of each cadastre polygon in square meters, calculated from the feature geometry using an equal area projection. The total area in square meters can be calculated by summing parcels with a common Cadastre PID.
Data Model¶
![digraph G {
fontname="ROBOTO" fontsize="10pt"
node [fontname="ROBOTO" fontsize="8pt"]
edge [fontname="ROBOTO" fontsize="8pt"]
cadastre [shape=plain
label=<<TABLE BGCOLOR="#7EA6E0"
BORDER="1"
CELLBORDER="0"
style="rounded"
CELLSPACING="0"
CELLPADDING="5">
<TR>
<TD COLSPAN="2">cadastre</TD>
</TR>
<TR>
<TD BGCOLOR="white" >PK</TD>
<TD BGCOLOR="white" ALIGN="LEFT" >cadastre_polygon_pid: varchar (15) </TD>
</TR>
<TR>
<TD BGCOLOR="white" >FK</TD>
<TD BGCOLOR="white" ALIGN="LEFT" >cadastre_pid: varchar (15) </TD>
</TR>
<TR>
<TD BGCOLOR="white" ></TD>
<TD BGCOLOR="white" ALIGN="LEFT" >contributor_id: varchar (20) </TD>
</TR>
<TR>
<TD BGCOLOR="white" ></TD>
<TD BGCOLOR="white" ALIGN="LEFT" >date_created: date </TD>
</TR>
<TR>
<TD BGCOLOR="white" ></TD>
<TD BGCOLOR="white" ALIGN="LEFT" >date_modified: date </TD>
</TR>
<TR>
<TD BGCOLOR="white" ></TD>
<TD BGCOLOR="white" ALIGN="LEFT" >state: varchar (3) </TD>
</TR>
<TR>
<TD BGCOLOR="white" ></TD>
<TD BGCOLOR="white" ALIGN="LEFT" >lot: varchar (15) </TD>
</TR>
<TR>
<TD BGCOLOR="white" ></TD>
<TD BGCOLOR="white" ALIGN="LEFT" >plan: varchar (20) </TD>
</TR>
<TR>
<TD BGCOLOR="white" ></TD>
<TD BGCOLOR="white" ALIGN="LEFT" >section: varchar (5) </TD>
</TR>
<TR>
<TD BGCOLOR="white" ></TD>
<TD BGCOLOR="white" ALIGN="LEFT" >parcel_id: varchar (60) </TD>
</TR>
<TR>
<TD BGCOLOR="white" ></TD>
<TD BGCOLOR="white" ALIGN="LEFT" >source: varchar (20) </TD>
</TR>
<TR>
<TD BGCOLOR="white" ></TD>
<TD BGCOLOR="white" ALIGN="LEFT" >contributor_status: varchar (35) </TD>
</TR>
<TR>
<TD BGCOLOR="white" ></TD>
<TD BGCOLOR="white" ALIGN="LEFT" >title_status: varchar (10) </TD>
</TR>
<TR>
<TD BGCOLOR="white" ></TD>
<TD BGCOLOR="white" ALIGN="LEFT" >parcel_type: varchar (10) </TD>
</TR>
<TR>
<TD BGCOLOR="white" ></TD>
<TD BGCOLOR="white" ALIGN="LEFT" >base_parcel: varchar (3) </TD>
</TR>
<TR>
<TD BGCOLOR="white" ></TD>
<TD BGCOLOR="white" ALIGN="LEFT" >strata_type: varchar (10) </TD>
</TR>
<TR>
<TD BGCOLOR="white" ></TD>
<TD BGCOLOR="white" ALIGN="LEFT" >total_strata_count: number (5) </TD>
</TR>
<TR>
<TD BGCOLOR="white" ></TD>
<TD BGCOLOR="white" ALIGN="LEFT" >horizontal_strata_count: number (5) </TD>
</TR>
<TR>
<TD BGCOLOR="white" ></TD>
<TD BGCOLOR="white" ALIGN="LEFT" >vertical_strata_count: number (5) </TD>
</TR>
<TR>
<TD BGCOLOR="white" ></TD>
<TD BGCOLOR="white" ALIGN="LEFT" >area: number (14,2) </TD>
</TR>
<TR>
<TD BGCOLOR="white" ></TD>
<TD BGCOLOR="white" ALIGN="LEFT" >geometry: Polygon </TD>
</TR>
</TABLE>>];
}](_images/graphviz-2fd5d0a4f28a0834395449c27f84cef4cecb4450.png)
Data Dictionary¶
Attribute |
Data Type |
Description |
Primary Key |
Mandatory |
10 Character Alias |
---|---|---|---|---|---|
cadastre_polygon_pid |
Character String (15) |
Unique persistent identifier for the cadastre polygon. |
Yes |
Yes |
CD_PLY_PID |
cadastre_pid |
Character String (15) |
Persistent identifier for the cadastral feature for the life of the lot’s title. |
No |
Yes |
CAD_PID |
contributor_id |
Character String (20) |
An identifier used to link back to the contributor data where the contributor supplies a persistent identifier. |
No |
No |
CNTRB_ID |
date_created |
Date |
The date the record is first introduced to the Geoscape product. |
No |
Yes |
DT_CREATE |
date_modified |
Date |
The latest date that this record has been modified. |
No |
No |
DT_MOD |
state |
Character String (3) |
The abbreviated name of the State or Territory that the cadastre spatially resides within. |
No |
Yes |
STATE |
lot |
Character String (15) |
The lot or equivalent information that identifies the parcel within a plan. |
No |
No |
LOT |
plan |
Character String (20) |
The plan information for a parcel. |
No |
No |
PLAN |
section |
Character String (5) |
The section information for a parcel. |
No |
No |
SECTION |
parcel_id |
Character String (60) |
A direct lookup for the parcel in the associated state or territory land registry. This field generally represents a combination of lot and plan style information. |
No |
No |
PARCEL_ID |
source |
Character String (20) |
The State or Territory authority that has provided the source data for the parcel. |
No |
Yes |
SOURCE |
contributor_status |
Character String (35) |
The contributor attribute describing the lifecycle of the parcel where provided. |
No |
No |
CNTRB_STTS |
title_status |
Character String (10) |
An indicator of whether the parcel has been Titled or Not Titled. |
No |
No |
TITLE_STTS |
parcel_type |
Character String (10) |
The type of parcel (e.g. Lot, Strata, Stratum, Road). |
No |
Yes |
PARCL_TYPE |
base_parcel |
Character String (3) |
A ‘Yes’ flag indicates that the parcel is part of the base representation. |
No |
No |
BASE_PARCL |
strata_type |
Character String (10) |
The type of strata (Vertical or Horizontal) flagged for Strata parcel types. Where this information is not known for Strata parcels, the strata type is assigned as a null value. |
No |
No |
STRATA_TYP |
total_strata_count |
Number (5) |
The total number of Strata relating to base_parcel = ‘Yes’ parcels only. Where horizontal and vertical strata cannot be differentiated the total_strata_count is populated but horizontal and vertical strata counts will be <null>. |
No |
No |
TOT_STR_CN |
horizontal_strata_count |
Number (5) |
The count of horizontal strata relating to the base parcel. |
No |
No |
HOR_STR_CN |
vertical_strata_count |
Number (5) |
The count of vertical strata relating to the base parcel. |
No |
No |
VER_STR_CN |
area |
Number (14,2) |
The area in square metres of the polygon. |
No |
Yes |
AREA |
geometry |
Polygon |
The geometry of the polygon. |
No |
Yes |
GEOMETRY |
Domain Values¶
state¶
Domain Value |
Description |
---|---|
ACT |
The data is located within the Australian Capital Territory. |
NSW |
The data is located within the state of New South Wales. |
NT |
The data is located within the Northern Territory. |
OT |
The data is located within the Other Territories classification. Other Territories covers the external Australian territories of Cocos (Keeling) Islands, Christmas Island, Jervis Bay and Norfolk Island. |
QLD |
The data is located within the state of Queensland. |
SA |
The data is located within the state of South Australia. |
TAS |
The data is located within the state of Tasmania. |
VIC |
The data is located within the state of Victoria. |
WA |
The data is located within the state of Western Australia. |
source¶
Domain Value |
Description |
---|---|
ACT |
The source data for the record was provided by the Australian Capital Territory Government. Jervis Bay data is sourced from the Australian Capital Territory Government. |
NSW |
The source data for the record was provided by the New South Wales Government. |
NT |
The source data for the record was provided by the Northern Territory Government. |
Norfolk Island |
The source data for the record was provided by the external Australian territory of Norfolk Island. |
QLD |
The source data for the record was provided by the Queensland Government. |
SA |
The source data for the record was provided by the South Australian Government. |
TAS |
The source data for the record was provided by the Tasmanian Government. |
VIC |
The source data for the record was provided by the Victorian Government. |
WA |
The source data for the record was provided by the Western Australian Government. Cocos (Keeling) Islands and Christmas Island data is sourced from the Western Australian Government. |
Geoscape Australia |
The data has been created by Geoscape for the purposes of base parcel coverage. |
contributor_status¶
Domain Value |
State |
Description |
---|---|---|
Registered |
ACT /OT (Jervis Bay) |
The block appears on a Deposited Plan that has been registered with the Land Titles Office but is not retired or deleted. |
Approved |
ACT |
For non-Road parcels, the block appears on an Approved Plan that has been signed by the Territory Planning Section and the Project Officer for the development, but the block is not Registered, retired or deleted. For parcels with parcel_type of ‘Road’, the road reserve segment defines a current geometry of part of the road to which it is assigned, but the road reserve segment has not been gazetted or notified and therefore does not yet form part of the legal boundary of the road. |
Proposed |
ACT/OT (Jervis Bay) |
For non-Road parcels the block is proposed but has not reached any other stage. For parcels with parcel_type of ‘Road’, the road reserve segment defines a possible future geometry of part of the road to which it is assigned, but the road reserve segment has not been gazetted or notified and therefore does not yet form part of the legal boundary of the road. |
Gazetted |
ACT |
The road reserve segment defines part of the legal geometry of the road to which it is assigned. Prior to 13 September 2001, road openings were made legal by their appearance in the ACT Government Gazette, so the Gazetted stage was used. On and after 13 September 2001, road openings were made legal by their publication as a notifiable instrument in the ACT Legislation Register so the Opening Notified stage was used. |
Opening Notified |
ACT |
The road reserve segment defines part of the legal geometry of the road to which it is assigned. Prior to 13 September 2001, road openings were made legal by their appearance in the ACT Government Gazette, so the Gazetted stage was used. On and after 13 September 2001, road openings were made legal by their publication as a notifiable instrument in the ACT Legislation Register so the Opening Notified stage was used. |
Intent Close Notified |
ACT |
The Road parcel has a status of Intent Close Notified. |
Created |
ACT |
The Road parcel has a status of Created. |
Undefined |
NSW |
The title status is undefined. |
ITS Title |
NSW |
A land title exists in the Integrated Titling System. |
Manual Volume/Folia |
NSW |
The title for the Torrens land still has a parchment as the Deed. |
Old System |
NSW |
The title is still in the Book/Conveyance. |
Untitled |
NSW |
No title was ever issued even though the survey is current. |
Acquired Land |
NSW |
Land acquired by gazettal, but no title has been issued. |
ITS Title Pending |
NSW |
Land has been acquired by Government Department, but new title not issued. |
Cancelled |
NSW |
Cancelled. |
Cancelled Residue Remains |
NSW |
Cancelled residue remains. |
Dummy |
NSW |
A temporary boundary that suggests resurveying of the dummy parcel area. |
Consolidated Title of Multiple Lots |
NSW |
These are known as auto consol titles in the ITS System. |
Approved |
VIC |
Parcel is registered in the Victorian On-line Titles System (VOTS) (Freehold and Crown). |
Proposed |
VIC |
Indicates that the parcel is associated with a plan of subdivision application that has not been registered in the Victorian On-line Titles System (VOTS). |
<NULL> |
All remaining jurisdictions |
There is no contributor-provided status field for the record. |
title_status¶
Domain Value |
Description |
---|---|
Titled |
A parcel which has a title issued. This is the default value. |
Not Titled |
A parcel whose boundaries have been sourced from a plan of subdivision (proposed or authorised) prior to the issue of a title. |
<NULL> |
The parcel has been created by Geoscape Australia for base Lot parcel coverage and has no reference to a title. |
parcel_type¶
Domain Value |
Description |
---|---|
Lot |
A spatial representation of surveyed land referred to in a land title. This is the most common form of parcel and not specifically defined by any other parcel type. |
Strata |
Parcel identified in a plan representing a strata subdivision. |
Stratum |
Parcel identified in a plan representing land as being volumetric or stratum. |
Road |
Parcel identified in a plan representing land typically set aside for road infrastructure such as roads, intersections between roads, closed roads, road pathways, road corridors and crossings. |
base_parcel¶
Domain Value |
Description |
---|---|
Yes |
The parcel has been identified as a base parcel. Only parcels with a parcel_type of Lot can be flagged as base parcels. A base parcel is not contained by any other Lot parcel and provides base coverage across each state and territory. |
<NULL> |
The parcel has been identified as not being a base parcel. Lot parcels contained by other Lot parcels and Strata, Stratum and Road parcel types will have <NULL> values for this field. |
strata_type¶
Domain Value |
Description |
---|---|
Horizontal |
Parcel in a plan representing a strata subdivision (parcel_type = ‘Strata’) identified to contain a horizontal configuration in general terms. |
Vertical |
Parcel in a plan representing a strata subdivision (parcel_type = ‘Strata’) identified to contain a vertical configuration in general terms. |
<NULL> |
Parcel in a plan representing a strata subdivision where the configuration (Vertical or Horizontal) is unknown, or a non-Strata parcel_type (Lot, Stratum, Road) and therefore cannot have a strata type. |
Update Frequency¶
Cadastre is continuously updated and released with the most up to date data available on a monthly schedule.
Data Quality¶
Positional Accuracy¶
Cadastre has been created by combining land boundary information from multiple jurisdictional sources. Each jurisdiction has a range of collection methodologies to capture the digital representation of the land parcel boundary. The varying approaches to maintaining the boundaries will contribute to the overall accuracy of Cadastre. As the jurisdiction capture programs improve land boundary accuracy, we incorporate these changes as an update into the product and the positional accuracy is maintained. Geoscape makes minor changes only where they are required to create valid features described in Cadastre Geometry Validity.
Coordinates Referencing the GDA2020 Datum¶
Spatial features referencing the GDA2020 datum are produced using a coordinate transformation from the GDA94 datum using the following parameters.
shift_x = 0.06155,shift_y = -0.01087,shift_z = -0.04019,rotate_x = -0.0394924,rotate_y = -0.0327221,rotate_z = -0.0328979,scale_adjust = -0.009994
Cadastre Geometry Validity¶
Cadastre geometry is validated to ensure polygons are a valid representation and free of self-intersection. Issues being detected and resolved include spikes, bow ties, duplicate vertices, null geometries, multipart geometries, and self-contacts. Minor overlaps are also resolved where a cadastre has a base_parcel of 'Yes'
. Overlapping polygons will persist in the product as they can be valid geometries representing the jurisdictions intent.
Polygon orientation conforms to the following specifications:
OGC Simple Feature Access Specification v1.2.1 [Section - 6.1.11.1]
The GeoJSON Specification RFC7946 [Section 3.1.6 dot point 4]
This means the polygon outer boundary will be counter clockwise and the inner boundary will be clockwise for file formats that support the above standards.
Further Comments¶
Cadastre has been processed to assure all polygons are stored as single part features to improve compatibility with a range of software applications. Due to this there can be a duplication of the cadastre_pid, lot, plan and parcel_id information between separate Cadastre records where there are multiple polygons represented by a single parcel_id.
Extent/Geographic Description¶
The spatial coverage of Cadastre includes Australia’s land mass and surrounding offshore islands.
The Bounding Box for this data is as follows:
North bounding latitude: -8˚
South bounding latitude: -45˚
East bounding longitude: 168˚
West bounding longitude: 96˚

A detailed description of the coverage for each State and Territory is provided in the table below.
Spatial Reference System¶
GDA94¶
Horizontal Datum: The Geocentric Datum of Australia 1994 (GDA94) is the target horizontal datum.
Coordinate System: Geographic Coordinate System Geocentric Datum of Australia 1994 (GDA94).
GDA2020¶
Horizontal Datum: The Geocentric Datum of Australia 2020 (GDA2020) is the target horizontal datum.
Coordinate System: Geographic Coordinate System Geocentric Datum of Australia 2020 (GDA2020).
Delivery Format¶
Cadastre is provided at a National and State/Territory level, depending on the file format selected. The data is made available in the File Geodatabase, GeoJSON, ESRI Shapefile and MapInfo TAB formats described below.
Format |
National |
State/Territory |
---|---|---|
File Geodatabase |
Yes |
Yes |
GeoJSON |
Yes |
Yes |
ESRI Shapefile |
Yes |
|
MapInfo TAB |
Yes |
|
Geopackage |
Yes |
Yes |
File Geodatabase¶
GeoJSON¶
Note
The GeoJSON specification states that the coordinate reference system for all GeoJSON coordinates is:
“a geographic coordinate reference system, using the World Geodetic System 1984 (WGS 84) datum, with longitude and latitude units of decimal degrees”
Cadastre will be provided with coordinates using the datum selected for download (GDA94/GDA2020) with longitude and latitude units of decimal degrees.
JSON¶
ESRI Shapefile¶
MapInfo TAB¶
Geopackage¶
Product Versioning¶
Cadastre versioning is managed through incrementing when there is a change to the product schema or a significant change in data population, these are described further below:
A schema change can affect a major or minor increment to the versioning. Additive changes (changes that won’t break customers’ ability to work with the data) will be incremented with a minor version increment, an example is the addition of a new attribute. Removal of attributes or changing the structure of the Cadastre schema will enact a major change to identify that this requires the attention of all customers and partners.
Where a significant geography of Australia either has a new population of data for an attribute or is populated from a much higher quality source a minor increment will be applied to the product version.
Therefore, Cadastre versioning will not increment with every data update. Published releases will have a name e.g. 'May 2021'
and will reference a version of the Cadastre product e.g. '1.0'
.