Technical Description¶
Localities is created through processing suburb and locality data sourced from Australia’s States and Territories. Source attributes are mapped and standardised to provide a coherent definition across the jurisdiction supplies, with associated geometry being cleaned and processed to output a topologically consistent layer of Australia’s suburb and locality boundaries at a national scale. Additional attributes have been generated and integrated by Geoscape to support the jurisdictional information as well as to provide convenience in the use and representation of the dataset. Localities is updated and released regularly and has integrated relationships with other Geoscape Products. Further information regarding attributes, quality, coverage and product release details are outlined below.
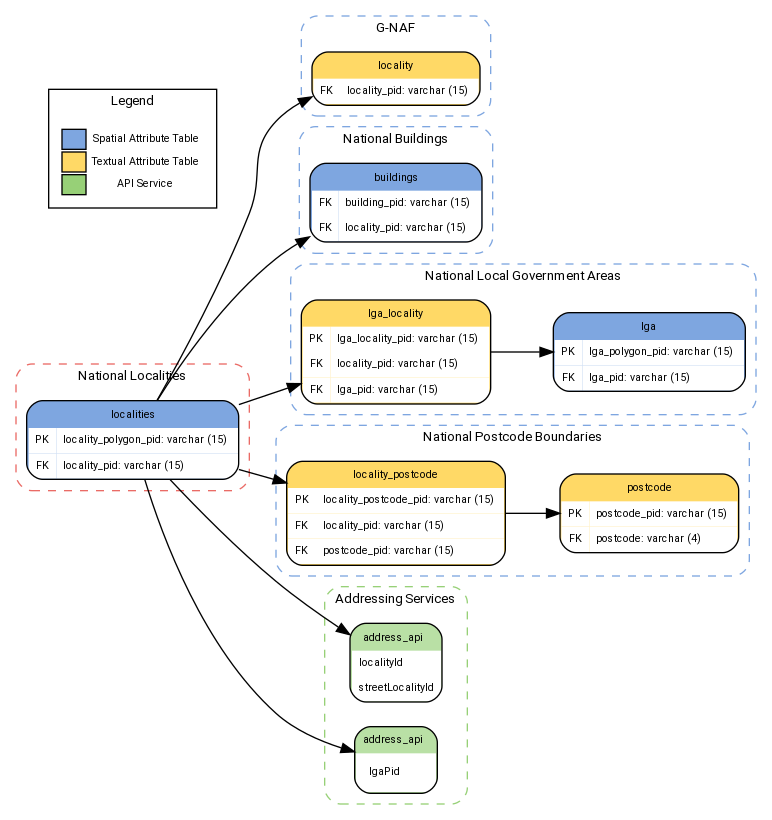
Linkages¶
This product is integrated with the following Geoscape products:
G-NAF
Buildings
Local Government Areas
Postcode Boundaries
Addressing Service
The joins used to link to these products are shown below, with attributes used in the joins described.
![digraph {
fontname="ROBOTO" fontsize="10pt"
node [fontname="ROBOTO" fontsize="8pt"]
edge [fontname="ROBOTO" fontsize="8pt"]
rankdir=LR
subgraph cluster_LOCALITY { label="Localities"
graph[style="dashed,rounded" color="#EA6B66"]
localities [shape=plain
label=<<TABLE
BGCOLOR="#7EA6E0"
BORDER="1"
CELLBORDER="0"
style="rounded"
CELLSPACING="0"
CELLPADDING="5">
<TR>
<TD COLSPAN="2">localities</TD>
</TR>
<TR>
<TD BGCOLOR="white">PK</TD>
<TD BGCOLOR="white" ALIGN="LEFT">locality_polygon_pid: varchar (15) </TD>
</TR>
<TR>
<TD BGCOLOR="white" PORT='loc_pid'>FK</TD>
<TD BGCOLOR="white" ALIGN="LEFT">locality_pid: varchar (15) </TD>
</TR>
</TABLE>>];
}
subgraph cluster_GNAF { label="G-NAF"
graph[style="dashed,rounded" color="#7EA6E0"]
locality [shape=plain
label=<<TABLE
BGCOLOR="#FFD966"
BORDER="1"
CELLBORDER="0"
style="rounded"
CELLSPACING="0"
CELLPADDING="5">
<TR>
<TD COLSPAN="2">locality</TD>
</TR>
<TR>
<TD BGCOLOR="white" PORT='loc_loc_pid'>FK</TD>
<TD BGCOLOR="white" ALIGN="LEFT">locality_pid: varchar (15) </TD>
</TR>
</TABLE>>];
}
subgraph cluster_buildings { label="Buildings"
graph[style="dashed,rounded" color="#7EA6E0"]
buildings [shape=plain
label=<<TABLE
BGCOLOR="#7EA6E0"
BORDER="1"
CELLBORDER="0"
style="rounded"
CELLSPACING="0"
CELLPADDING="5">
<TR>
<TD COLSPAN="2">buildings</TD>
</TR>
<TR>
<TD BGCOLOR="white" PORT='building_pid'>FK</TD>
<TD BGCOLOR="white" ALIGN="LEFT">building_pid: varchar (15) </TD>
</TR>
<TR>
<TD BGCOLOR="white" PORT='loc_pid'>FK</TD>
<TD BGCOLOR="white" ALIGN="LEFT">locality_pid: varchar (15) </TD>
</TR>
</TABLE>>];
}
subgraph cluster_LGA { label="Local Government Areas"
graph[style="dashed,rounded" color="#7EA6E0"]
lga [shape=plain
label=<<TABLE BGCOLOR="#7EA6E0"
BORDER="1"
CELLBORDER="0"
style="rounded"
CELLSPACING="0"
CELLPADDING="5">
<TR>
<TD COLSPAN="2">lga</TD>
</TR>
<TR>
<TD BGCOLOR="white" >PK</TD>
<TD BGCOLOR="white" ALIGN="LEFT" >lga_polygon_pid: varchar (15) </TD>
</TR>
<TR>
<TD BGCOLOR="white" >FK</TD>
<TD BGCOLOR="white" PORT="lga_lga_pid" ALIGN="LEFT" >lga_pid: varchar (15) </TD>
</TR>
</TABLE>>];
lga_locality [shape=plain
label=<<TABLE
BGCOLOR="#FFD966"
BORDER="1"
CELLBORDER="0"
style="rounded"
CELLSPACING="0"
CELLPADDING="5">
<TR>
<TD COLSPAN="2">lga_locality</TD>
</TR>
<TR>
<TD BGCOLOR="white">PK</TD>
<TD BGCOLOR="white">lga_locality_pid: varchar (15) </TD>
</TR>
<TR>
<TD BGCOLOR="white" PORT="locality_pid">FK</TD>
<TD BGCOLOR="white" ALIGN="LEFT" >locality_pid: varchar (15) </TD>
</TR>
<TR>
<TD BGCOLOR="white">FK</TD>
<TD BGCOLOR="white" ALIGN="LEFT" >lga_pid: varchar (15) </TD>
</TR>
</TABLE>>];
}
subgraph cluster_WARDS { label="Postcode Boundaries"
graph[style="dashed,rounded" color="#7EA6E0"]
locality_postcode [shape=plain
label=<<TABLE
BGCOLOR="#FFD966"
BORDER="1"
CELLBORDER="0"
style="rounded"
CELLSPACING="0"
CELLPADDING="5">
<TR>
<TD COLSPAN="2">locality_postcode</TD>
</TR>
<TR>
<TD BGCOLOR="white">PK</TD>
<TD BGCOLOR="white" ALIGN="LEFT" >locality_postcode_pid: varchar (15) </TD>
</TR>
<TR>
<TD BGCOLOR="white">FK</TD>
<TD BGCOLOR="white" ALIGN="LEFT" >locality_pid: varchar (15) </TD>
</TR>
<TR>
<TD BGCOLOR="white">FK</TD>
<TD BGCOLOR="white" ALIGN="LEFT" >postcode_pid: varchar (15) </TD>
</TR>
</TABLE>>];
postcode [shape=plain
label=<<TABLE
BGCOLOR="#FFD966"
BORDER="1"
CELLBORDER="0"
style="rounded"
CELLSPACING="0"
CELLPADDING="5">
<TR>
<TD COLSPAN="2">postcode</TD>
</TR>
<TR>
<TD BGCOLOR="white">PK</TD>
<TD BGCOLOR="white" ALIGN="LEFT" >postcode_pid: varchar (15) </TD>
</TR>
<TR>
<TD BGCOLOR="white">FK</TD>
<TD BGCOLOR="white" ALIGN="LEFT">postcode: varchar (4) </TD>
</TR>
</TABLE>>];
}
subgraph cluster_ADDRESS { label="Addressing Services"
graph[style="dashed,rounded" color="#97D077"]
address_api [shape=plain
label=<<TABLE
BGCOLOR="#B9E0A5"
BORDER="1"
CELLBORDER="0"
style="rounded"
CELLSPACING="0"
CELLPADDING="5">
<TR>
<TD>address_api </TD>
</TR>
<TR>
<TD BGCOLOR="white" ALIGN="LEFT" >localityId</TD>
</TR>
<TR><TD BGCOLOR="white" ALIGN="LEFT" >streetLocalityId</TD>
</TR>
</TABLE>>];
predictive_address_api [shape=plain
label=<<TABLE
BGCOLOR="#B9E0A5"
BORDER="1"
CELLBORDER="0"
style="rounded"
CELLSPACING="0"
CELLPADDING="5">
<TR>
<TD>address_api </TD>
</TR>
<TR>
<TD CELLPADDING="10" BGCOLOR="white" PORT="adr_lgapid" ALIGN="LEFT" >lgaPid</TD>
</TR>
</TABLE>>];
}
subgraph cluster_legend {
graph[style="" label="Legend" ]
legend [shape=plain
label=<<TABLE
CELLBORDER="0"
Border="0">
<TR>
<TD BGCOLOR="#7EA6E0" BORDER="1"> </TD>
<TD>Spatial Attribute Table</TD>
</TR>
<TR>
<TD BGCOLOR="#FFD966" BORDER="1"> </TD>
<TD>Textual Attribute Table</TD>
</TR>
<TR>
<TD BGCOLOR="#97D077" BORDER="1"> </TD>
<TD>API Service</TD>
</TR>
</TABLE>>]
}
localities -> locality
localities -> buildings
localities -> lga_locality
localities -> address_api
localities -> predictive_address_api
lga_locality -> lga
localities -> locality_postcode
locality_postcode -> postcode
}](_images/graphviz-32168bc0a9af51ce953c664a625f30e3faaa9f6c.png)
Attributes¶
Locality Name¶
The Locality Name attribute provides the name of the suburb or locality in Title Case (e.g. ‘Belmont North’, ‘O’Bil Bil’, ‘McLoughlins Beach’). Geoscape has provided these names with reference to jurisdictional definitions. Where there are localities with the same name within a state that represent different localities, the assigned locality_pid differentiates the records.
Locality Class¶
The Locality Class attribute describes whether the suburb/locality is a Gazetted Locality (provided for all States and Territories) or a District (included in the ACT only). Districts describe regions within the ACT (e.g. Tuggeranong, Belconnen, Gungahlin) that can contain Gazetted Localities (suburbs) but also cover areas that are not covered by the Gazetted Localities. Districts are included for coverage and addressing purposes.
Data Model¶
![digraph G {
fontname="ROBOTO" fontsize="10pt"
node [fontname="ROBOTO" fontsize="8pt"]
edge [fontname="ROBOTO" fontsize="8pt"]
rankdir=LR
subgraph cluster_LOCALITY { label="Localities"
graph[style="dashed,rounded" color="#EA6B66"]
localities [shape=plain
label=<<TABLE BGCOLOR="#7EA6E0"
BORDER="1"
CELLBORDER="0"
style="rounded"
CELLSPACING="0"
CELLPADDING="5">
<TR>
<TD COLSPAN="2">localities</TD>
</TR>
<TR>
<TD BGCOLOR="white" >PK</TD>
<TD BGCOLOR="white" ALIGN="LEFT" >locality_polygon_pid: varchar (15) </TD>
</TR>
<TR>
<TD BGCOLOR="white" >FK</TD>
<TD BGCOLOR="white" ALIGN="LEFT" >locality_pid: varchar (15) </TD>
</TR>
<TR>
<TD BGCOLOR="white" ></TD>
<TD BGCOLOR="white" ALIGN="LEFT" >date_created: date </TD>
</TR>
<TR>
<TD BGCOLOR="white" ></TD>
<TD BGCOLOR="white" ALIGN="LEFT" >locality_name: varchar (75) </TD>
</TR>
<TR>
<TD BGCOLOR="white" ></TD>
<TD BGCOLOR="white" ALIGN="LEFT" >locality_class: varchar (20) </TD>
</TR>
<TR>
<TD BGCOLOR="white" ></TD>
<TD BGCOLOR="white" ALIGN="LEFT" >state: varchar (3) </TD>
</TR>
<TR>
<TD BGCOLOR="white" ></TD>
<TD BGCOLOR="white" ALIGN="LEFT" >geometry: Polygon </TD>
</TR>
</TABLE>>];
}
subgraph cluster_legend {
graph[style="" label="Legend" ]
legend [shape=plain
label=<<TABLE
CELLBORDER="0"
Border="0">
<TR>
<TD BGCOLOR="#7EA6E0" BORDER="1"> </TD>
<TD>Spatial Attribute Table</TD>
</TR>
</TABLE>>];
}
localities -> legend[style=invis]
}](_images/graphviz-190a6d37f0df3ce34f2949d63ed4a0d72e0461a6.png)
Data Dictionary¶
Attribute Name |
Data Type |
Description |
Primary Key |
Mandatory Field |
10 Character Alias |
---|---|---|---|---|---|
locality_polygon_pid |
character string (15) |
Unique persistent identifier for the locality polygon. |
Yes |
Yes |
LC_PLY_PID |
locality_pid |
character string (15) |
Persistent identifier for the locality feature. |
No |
Yes |
LOC_PID |
date_created |
date |
The date the record is first introduced to the Geoscape product. |
No |
Yes |
DT_CREATE |
locality_name |
character string (50) |
Name of the suburb or locality. |
No |
Yes |
LOC_NAME |
locality_class |
character string (20) |
Describes the class of locality. |
No |
Yes |
LOC_CLASS |
state |
character string (3) |
The abbreviated name of the State or Territory that the locality spatially resides within. |
No |
Yes |
STATE |
geometry |
Polygon (2D) |
The geometry of the polygon. |
No |
Yes |
GEOMETRY |
Domain Values¶
Domain Value |
Description |
---|---|
Gazetted Locality |
Gazetted localities have been officially recognised (gazetted) by the State or Territory Authority. |
District |
The Australian Capital Territory is divided into geographic areas known as Districts. Districts are further divided by deposited plans into Divisions (suburbs). |
There are areas in the ACT where Divisions and Districts overlap, as well as areas only covered by Districts. Divisions have been classified as gazetted localities as they represent suburbs. Districts have been assigned their own classification of ‘District’. |
Domain Value |
Description |
---|---|
NSW |
The data is located within the state of New South Wales. |
NT |
The data is located within the Northern Territory. |
OT |
The data is located within the Other Territories classification. Other Territories covers the external Australian territories of Cocos (Keeling) Islands and Christmas Island. |
QLD |
The data is located within the state of Queensland. |
SA |
The data is located within the state of South Australia. |
TAS |
The data is located within the state of Tasmania. |
VIC |
The data is located within the state of Victoria. |
WA |
The data is located within the state of Western Australia. |
Update Frequency¶
This product is continuously updated and released with the most up to date data available on a quarterly schedule in the months of February, May, August and November.
Data Quality¶
Positional Accuracy¶
This product has been created by combining LGA boundary information from multiple jurisdictional sources. Each jurisdiction has a range of collection methodologies to capture the digital representation of the LGA boundary. The varying approaches to maintaining the boundaries will contribute to the dataset’s overall accuracy. As the jurisdiction capture programs improve or otherwise change LGA boundaries, we incorporate these changes as an update into the product and the positional accuracy is maintained. Geoscape makes minor changes only where they are required to create valid features described in Geometry Validity.
Coordinates Referencing the GDA2020 Datum¶
Spatial features referencing the GDA2020 datum are produced using a coordinate transformation from the GDA94 datum using the following parameters.
shift_x = 0.06155,
shift_y = -0.01087,
shift_z = -0.04019,
rotate_x = -0.0394924,
rotate_y = -0.0327221,
rotate_z = -0.0328979,
scale_adjust = -0.009994
Geometry Validity¶
The geometry is validated to ensure polygons are a valid representation and free of self-intersection. Issues being detected and resolved include spikes, bow ties, duplicate vertices, null geometries, multipart geometries and self-contacts. Gaps and overlaps are resolved for polygons within each State or Territory. Gaps and overlaps between State or Territory boundaries are not resolved. Where valid holes are present in the jurisdictional data, such as lakes or rivers, these holes are retained.
Polygon orientation conforms to the following specifications:
OGC Simple Feature Access Specification v1.2.1 [Section - 6.1.11.1]
The GeoJSON Specification RFC7946 [Section 3.1.6 dot point 4]
This means the polygon outer boundary will be counter clockwise and the inner boundary will be clockwise for file formats that support the above standards.
Further Comments¶
Localities has been processed to assure all polygons are stored as single part features to improve compatibility with a range of software applications. As a result, there can be a duplication of the locality_pid for some localities that are represented by multiple, separate, polygons.
Extent/Geographic Description¶
The spatial coverage of this dataset includes Australia’s land mass and surrounding offshore islands.
The Bounding Box for this data is as follows:
North bounding latitude: -8˚
South bounding latitude: -45˚
East bounding longitude: 168˚
West bounding longitude: 96˚

A detailed description of the coverage for each State and Territory is provided in the table below.
Spatial Reference System¶
GDA94¶
Horizontal Datum: The Geocentric Datum of Australia 1994 (GDA94) is the target horizontal datum.
Coordinate System: Geographic Coordinate System Geocentric Datum of Australia 1994 (GDA94).
GDA2020¶
Horizontal Datum: The Geocentric Datum of Australia 2020 (GDA2020) is the target horizontal datum.
Coordinate System: Geographic Coordinate System Geocentric Datum of Australia 2020 (GDA2020).
Delivery Format¶
The data is provided at a National and a State/Territory level, depending on the file format selected. The data is made available in the File Geodatabase, GeoJSON, ESRI Shapefile and MapInfo TAB formats described below.
Format |
National |
State/Territory |
---|---|---|
File Geodatabase |
Yes |
Yes |
GeoJSON |
Yes |
Yes |
ESRI Shapefile |
Yes |
|
MapInfo TAB |
Yes |
|
Geopackage |
Yes |
Yes |
File Geodatabase¶
GeoJSON¶
Note
The GeoJSON specification states that the coordinate reference system for all GeoJSON coordinates is:
“a geographic coordinate reference system, using the World Geodetic System 1984 (WGS 84) datum, with longitude and latitude units of decimal degrees”
Localities will be provided with coordinates using the datum selected for download (GDA94/GDA2020) with longitude and latitude units of decimal degrees.
JSON¶
ESRI Shapefile¶
MapInfo TAB¶
Geopackage¶
Product Versioning¶
The product versioning is managed through incrementing when there is a change to the product schema or a significant change in data population, these are described further below:
A schema change can affect a major or minor increment to the versioning. Additive changes (changes that won’t break customers’ ability to work with the data) will be incremented with a minor version increment, an example is the addition of a new attribute. Removal of attributes or changing the structure of the schema will enact a major change to identify that this requires the attention of all customers and partners.
Where a significant geography of Australia either has a new population of data for an attribute or is populated from a much higher quality source a minor increment will be applied to the product version.
Therefore, the product’s versioning will not increment with every data update. Published releases will have a name (e.g. ‘August 2021’) and will reference a version of the product (e.g. ‘1.0’).